tencent cloud

Tencent Smart Advisor-Tencent RTC Copilot

製品アップデート
製品紹介
製品概要
製品の利点
応用シナリオ
購入ガイド
初心者ガイド
シナリオプラン
シナリオプラン概要
ソーシャルエンターテイメント
ライブコマース
オーディオ・ビデオ通話
リモートリアルタイム操作
インテリジェントカスタマーサービス
AI面接
モジュール化ソリューション
モジュール化ソリューション概要
ネットワーク品質監視
モバイルアプリケーション・キープアライブ・ソリューション
ビデオピクチャーインピクチャーソリューション
ライブストリーミング上下スワイプ
クロスルーム PK 通話ソリューション
AI 対話 IM シグナリング ソリューション
よくある質問
お問い合わせ

シナリオソリューション

PDF
フォーカスモード
フォントサイズ
最終更新日: 2025-10-28 11:32:36

シナリオ紹介

ライブショーシナリオは、ソーシャルエンタテインメントモードのビデオインタラクションシナリオであり、複数のビデオ接続でのインタラクションをサポートし、ユーザーが交流インタラクションに参加しやすくなり、ユーザーの消費意欲とロイヤリティを高めます。さらに、ライブショーは異なるルームのアンカーがクロスルームPKをすることもサポートしており、ライブの面白さをさらに高めています。クロスルームPK交流の遅延は300ms未満で、同時に視聴者とアンカーの交流インタラクションをサポートし、スムーズなマイクオン/オフ切り替えを実現し、ライブショーシナリオの高頻度インタラクションニーズを満たします。ライブショーのスマート美顔機能も、アンカーの個性化ニーズを満たし、ライブをより魅力的にします。




実装方法

完全なライブショーシナリオを実装するには、複数の機能モジュールが関与する必要があります:ルーム管理座席管理メディアストリーム管理クラウド録画など。各機能モジュールの下にある主要なアクションと機能ポイントは、以下の表に示されています。次に、各機能モジュールを順に紹介し、紹介を通じてライブショー構築に必要な機能についてより完全な理解を得ます。
機能モジュール
主要なアクションと機能ポイント
ルーム管理
ルームリスト、ルームの作成、ルームの参加、ルームから退出、ルームの削除
座席管理
マイクオン申請、自分からマイクオフ、マイクオン招待、強制マイクオフ、マイクミュート
メディアストリーム管理
RTC Engine リアルタイムインタラクション方案
クラウド録画
RTC Engine クラウド録画
ライブショーシナリオの全体的な業務アーキテクチャは、以下の図に示されています。ルームマスターがルームを作成し、ユーザーは興味のあるルームを選択して参加することができます。ルームに入った後、ユーザーはマイクオンして、マイクアンカーとオーディオ・ビデオインタラクションをすることができます。通常、コンプライアンス要件のため、ルーム内のオーディオ・ビデオ内容は録画され、審査のために提出する必要があります。



説明:
録画審査の各段階は、実際の業務ニーズに応じて、ターゲットのシングルストリームまたはストリームミックスを選択できます。
録画と審査のプロセスでは、実際の業務ニーズに応じて、RTC Engineの録画審査を選択できます。

ルーム管理

ルーム管理モジュールは主にルームリストのメンテナンスを担当し、主に以下の機能を含みます。
ルームの作成:ユーザーが業務システムにログインした後、ルームを作成できます。ルームを作成した後、ルームリストには追加する操作が必要です。
ルームに参加:ユーザーは既存のルームに参加することができ、参加後は現在のルームのメンバーリストに追加する操作が必要です。
ルームから退出:ユーザーは現在のルームを退出することができます。ルームを退出した後、現在のルームの人員リストから削除する操作が必要です。
ルームの削除:全てのユーザーがルームから退出した後、ルームを削除する必要があり、ルームを削除した後はルームリストから削除する操作が必要です。
説明:
ルーム管理はショールーム配信の必要なモジュールですが、主要機能モジュールではなく、具体的には業務システムおよびChat & RTC Engine SDKを組み合わせて実装できます。詳細は音声チャットルーム-ルーム管理をご参照ください。

座席管理

ライブルーム内のマイクポジションは一般的に順序があり、限られています。座席管理は主に、業務シナリオに基づいてルーム内のマイクポジションの数を定義し、現在のルームのすべてのマイクポジションの状態を管理することを担当します。座席管理には、マイクオン申請、自分からマイクオフ、マイクオン招待、強制マイクオフ、マイクミュートなどが含まれます。
ユーザーがルームに入った後、空いているマイクポジションにのみマイクオンの申請ができます。
ルームマスターがユーザーのマイクオンを承認した後、マイクポジションの状態を空いていない状態に変更する必要があります。
ユーザーがプッシュを停止し、マイクオフにした後、マイクポジションの状態をリセットする必要があります。
ルームマスターは、マイクポジションをロック、マイクオン招待、強制マイクオフ、マイク禁言などの権限を持っています。
説明:
マイク管理はショールーム配信の必要なモジュールですが、主要機能モジュールではなく、具体的には業務システムおよびChat & RTC Engine SDKを組み合わせて実装できます。詳細は音声チャットルーム-マイク管理をご参照ください。

メディアストリーム管理

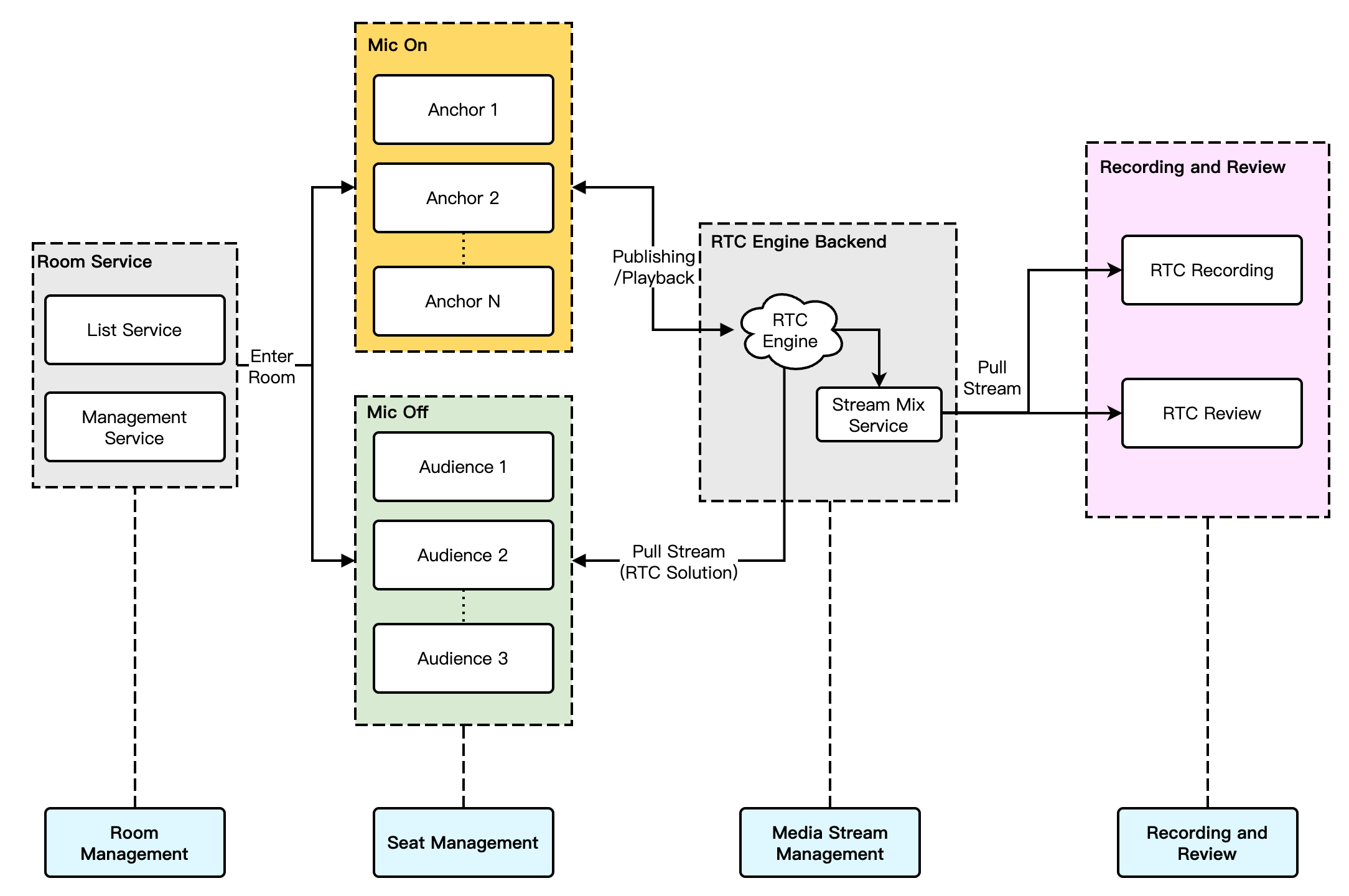
ショールーム配信シーンでは、RTC Engineリアルタイムインタラクション方案を推奨します:主播と視聴者のプッシュ/プルストリーム双方にRTCプロトコルを使用します。この方案はエンドツーエンドの遅延が最も低く、また、視聴者のマイクオン/オフ時の体験がよりスムーズで、画面の早送り/巻き戻しなどの急激な変化現象がありません。複数人がマイクオンライブインタラクションする例として、ライブショーの完全RTCパブリッシング/プレイバックシナリオの主なアーキテクチャは以下の図に示されています。



このプランの全体的なプロセスは以下の通りです。
1. アンカーと視聴者は、シグナルモジュールを通じて接続され、シグナルモジュールは主にライブストリーミングプロセスの制御とライブステータスの同期を担当します。
2. マイク接続の視聴者がいるかどうかに関わらず、配信者と視聴者はRTC Engineのオーディオビデオクラウドサービスを介してストリームのプッシュとプルを行います。
3. 視聴者がアンカーと交流をリクエストした後、シグナルモジュールがアンカーに通知し、交流者の個人情報を同期します。
4. アンカーが交流申請を受け入れた後、交流の視聴者がプッシュを開始し、ルームの全員がストリーム更新通知を受け取り、交流の視聴者のオーディオ・ビデオストリームをプルします。
5. 交流の視聴者がマイクオフのリクエストを行った後、プッシュを停止し、ルームの全員がストリーム更新通知を受け取り、その視聴者のオーディオ・ビデオストリームのプルを停止します。
説明:
シグナリングモジュールは業務独自開発のシグナリングチャネルでも構いませんが、Tencent CloudのChat を使用したシグナリング交換も推奨されます。

クラウド録画

RTC Engineの最新アップグレードしたクラウド録画は、RTC Engine内部のリアルタイム録画クラスターを使用してオーディオ・ビデオを録画し、より完全で統一された録画体験を提供します。
シングルストリーム録画:RTC Engine のクラウド録画機能を使用して、ルーム内の各ユーザーのオーディオビデオストリームを独立したファイルとして録画できます。



ミキシング録画:同じルームのオーディオ・ビデオメディアストリームをミキシングして、一つのファイルに録画します。



説明:
RTC Engineクラウド録画の詳細な紹介と利用開始手順については、RTC Engineクラウド録画説明をご参照ください。
ライブショーシナリオでは、通常、ミキシング録画プランが使用されますが、アンカーやマイクオンの視聴者に対するシングルストリームの監査要求がある場合は、シングルストリーム録画プランを選択することができます。

キー業務ロジック

ギフトといいねのメッセージ

ライブショーシナリオでは、ギフトといいねは一般的なインタラクションで、視聴者はギフトを送ったりいいねを押したりして、アンカーへの愛と支持を表現できます。アンカーもそれによって収益を得ることができます。以下では、Tencent CloudChatに基づくギフトメッセージと「いいね」メッセージの実装方法についてそれぞれ紹介します。

ギフトメッセージ




1. クライアントのショートコネクションを業務サーバーにリクエストします。ギフトの課金ロジックに関連しています。
2. 請求後、送信者はXXXがXXXのギフトを送ったことを直接に確認できます(送信者自身が自分が送ったギフトを確認できるように、メッセージ量が多い場合、ポリシーによる破棄がトリガーされる可能性があります)。
3. 課金決済後、サーバー側インターフェースを呼び出しますグループ内でカスタムメッセージを送信(ギフト)。
4. 連続してギフトを送るシナリオが発生した場合、メッセージを統合する必要があります。
直接ギフトの数量を選択してギフトを送る場合、例えば99個のギフトを直接選択し、1つのメッセージを送信し、パラメータにギフトの数量99を設定します。
もし連続するギフトで、いくつに留まるか不確定な場合、20個ごとに(数量は自由に調整可能)または1秒以上の連続で1つを送ることができます。上記のロジックに従って、例えば99個のギフトを連続で送る場合、最適化後はたった5つのメッセージで済みます。
サーバーサイドインターフェースグループ内でカスタムメッセージを送信リクエストパッケージサンプルは以下の通りで、MsgBodyカスタムメッセージエレメントをサポートしています。
{
"GroupId": "@TGS#12DEVUDHQ",
"Random": 2784275388,
"MsgPriority": "High", // メッセージの優先度、ギフトメッセージは高優先度に設定するべきです。
"MsgBody": [
{
"MsgType": "TIMCustomElem",
"MsgContent": {
// type: ギフトタイプ; giftUrl: ギフトリソースアドレス; giftName: ギフト名称; giftCount: ギフト数
"Data": "{\\"cmd\\": \\"gift_msg\\", \\"msg\\": {\\"type\\": 1, \\"giftUrl\\": \\"xxx\\", \\"giftName\\": \\"xxx\\", \\"giftCount\\": 1}}"
}
}
]
}

いいねメッセージ




1. 「いいね」は課金の対象外で、一般的には端末から直接グループカスタムメッセージを送信の方法を採用します。
2. サーバー側でのカウントが必要な「いいね」メッセージに対して、クライアント側でのスロットリング後に、クライアントの「いいね」回数を統計し、短時間での複数の「いいね」メッセージを一つに合わせ、一度だけメッセージを送信します。業務側のサーバーは、グループメッセージ送信後のコールバックで「いいね」回数を取得して統計します。
3. カウント不要な「いいね」メッセージについては、ステップ2のロジックと一致して、業務はクライアント側で「いいね」メッセージをスロットリングした後に送信する必要があり、グループメッセージ送信後のコールバックでカウントする必要はありません。
注意:
重要なメッセージ(例えばギフトメッセージ)を高優先度に設定し、頻繁だが重要でないメッセージ(例えばいいねメッセージ)を低優先度に設定してください。
ライブインタラクション機能(いいね、ギフト、弾幕の送受信)の具体的な実装手順はクイックアクセスガイド-ライブインタラクションメッセージを参照してください。

美顔エフェクトアクセス

ライブショーシナリオでは、美顔は頻繁に使用される機能です。美顔はアンカーの顔の価値を高めるだけでなく、いくつかのステッカーエフェクトを通じてライブインタラクションの面白さを増加させることもできます。RTC Engineは美颜 AR SDKの統合をサポートしており、また火山美颜や相芯美颜など、市場で主流のサードパーティ製美颜製品の接続もサポートしています。

美顔アクセスの流れ





API呼び出しタイムライン





美顔製品の比較

美顔タイプ
美顔効果
アクセスコスト
費用コスト
バーチャルデジタルヒューマン
対応ターミナル
基本効果は良好、高度なエフェクト、デカ目や小顔などの効果が顕著
若干低い
普通
対応
Android/iOS/PC/Flutter/Web/ミニプログラム
基本効果は良好、高度なエフェクト、デカ目や小顔などは普通
若干高い
普通
対応
Android/iOS/PC/Unity
基本効果は良好、高度なエフェクト、デカ目や小顔などは若干良好
若干高い
若干高い
対応
Android/iOS/PC/Linux

クロスルームPK

アンカー同士がクロスルームしてインタラクティブな交流PKは、ライブショーシナリオでよく見られる遊び方で、インタラクティブなライブの面白さを高め、視聴者がランキングを競ってギフトを送る欲求を刺激することができます。RTC Engineは複数のルーム、複数の配信者の間でクロスルームPKをサポートしています。以下に具体的な実装方法を紹介します。
1. 実現原理
デフォルトでは、同じルーム内のユーザー間でのみオーディオ・ビデオ通話が可能であり、異なるルーム間のオーディオ・ビデオストリームは互いに隔離されています。クロスルームPKにより、別のルームにいるあるアンカーのオーディオ・ビデオストリームを自分のいるルームにパブリッシュすることができ、同時に自分のオーディオ・ビデオストリームを目的のアンカーのルームにパブリッシュします。これにより、2つの異なるルームにいるアンカーがクロスルームでオーディオ・ビデオストリームを共有し、各ルームの視聴者がこれら2人のアンカーのオーディオ・ビデオを視聴できるようになります。

上の図はクロスルームPKの主要なプロセスを示しています。例えば:ルーム「101」のアンカーAがConnectOtherRoom()を通じてルーム「102」のアンカーBとクロスルーム通話を確立した後:
ルーム「101」内のユーザーは全員、アンカーBのonRemoteUserEnterRoom(B)onUserVideoAvailable(B,true)の2つのイベントコールバックを受け取ります。つまり、ルーム「101」内のユーザーは全員、アンカーBのオーディオ・ビデオを購読できます。
ルーム「102」内のユーザーは全員、アンカーAのonRemoteUserEnterRoom(A)onUserVideoAvailable(A,true)の2つのイベントコールバックを受け取ります。つまり、ルーム「102」内のユーザーは全員、アンカーAのオーディオ・ビデオを購読できます。
注意:
クロスルームPKのローカルユーザーとリモートユーザーは両方ともアンカーロールでなければならず、両方ともオーディオ・ビデオのアップストリームが必要です。
ConnectOtherRoom()を数回呼び出すことで、複数のルームのアンカーとクロスルームPKを実現できます。現在、1つのルームは最大で他の3つのルームのアンカーとクロスルーム交流が可能で、1つのルームには最大で10人のアンカーが他のルームのアンカーとクロスルーム交流できます。
RTC EngineのクロスルームPKは、createSubCloud()を使用してサブインスタンスを作成し、相手のルームに参加してストリームをプッシュ/プルする方法でも実現できます。現在、サブインスタンスの数に制限はなく、後続の複数ルームPKや複数配信者PKの業務拡張に便利です。
2. リアルタイムインタラクションクロスルームPKの流れ
完全RTCシナリオ下でのクロスルームPKプロセスは全体的にシンプルで、アンカーとクロスルーム交流アンカーが互いにRTCシングルストリームをプルし、視聴者はアンカーとクロスルーム交流アンカーのRTCシングルストリームを同時にプルし、視聴者はアンカーとクロスルーム交流アンカーのメディアストリームの購読ロジックを独立して制御できます。リアルタイムインタラクションシナリオのクロスルーム交流プロセスは以下の図に示されています。



注意:
リアルタイムインタラクションクロスルームPKシナリオで、ルーム内の視聴者はクロスルームPKアンカーのメディアストリームの購読ロジックを独立して制御することができ、また、アンカーによってクロスルームアンカーのこのルームでのアップストリーム能力を変更することもできます。

シナリオのプレイ

シングルアンカーライブ配信

ライブルームに1人のアンカーしかいないシナリオをシングルアンカーライブと呼びます。このシナリオでは、ライブルームのルームマスターが唯一のアンカーです。視聴者はライブルームに参加してライブを視聴し、ルームマスターにメッセージを送ったり、ギフトを贈ったりすることができます。

多人数交流ライブ配信

多人数交流ライブとは、ライブルーム内で複数のアンカーがReal-Time Communicationでインタラクションするシナリオを指します。ルームマスターは視聴者をマイクオン招待することができ、マイク管理を行うことができます。また、視聴者もマイクオンに申し込み、アンカーとインタラクションすることができます。

クロスルームPKライブ配信

ライブルーム内で、ライブの雰囲気を高め、迅速にファンを増やすために、ルームマスターは別のライブルームのルームマスターを招待して、お互いにインタラクションやオンラインでPKすることができます。交流ライブルームの視聴者は、二人のルームマスターのインタラクションを同時に視聴でき、ルームマスターのパフォーマンスに応じてリアルタイムでギフトを贈ったり、迅速にライブルームを切り替えて異なるルームマスターに投票することができます。これは、典型的なビデオPK交流シナリオです。

EC販売ライブ配信

ECライブ配信とは電子商取引とビデオインタラクティブライブ配信が組み合わさったシナリオです。ライブルームでは、ホストが視聴者に商品を紹介し、商品リストとリンクを提供します。視聴者は気に入った商品を見つけたら、リンクをクリックしてすぐに注文できます。ライブ配信中、視聴者はマイクオンしてホストとリアルタイムで交流することができます。例えば、商品の詳細を尋ねたり、価格を交渉したり、使用感を共有したりなどです。また、ルームマスターは別のルームマスターとPK交流を行い、それぞれの商品を紹介して視聴者の購買意欲を刺激し、ライブ配信の面白さを増加させることができます。

プランに含まれる製品

システム階層
製品名
シナリオ用途
アクセス層
低遅延で高品質な多人数オーディオ・ビデオのリアルタイムインタラクションライブソリューションを提供し、ライブショーシナリオの基本的な基盤能力です。
アクセス層
Chat
グループ機能に基づくルーム管理、座席管理の提供、ライブルームの全員メッセージ、パブリックチャットメッセージなどのリッチメディアメッセージの送受信、およびカスタムシグナルなどの通信ニーズを実現します。
アクセス層
美顔、フィルター、美容メイク、趣味ステッカー、Moji絵文字、バーチャルキャラクターなどのリアルタイムエフェクト処理機能を提供します。
クラウドサービス
オーディオ・ビデオ、画像などのメディアに対して、制作・アップロード、保存、トランスコード、MPS、メディアAI、再生デリバリー、著作権保護などの一体化された高品質メディアサービスを提供します。
データストレージ
オーディオ・ビデオ録画ファイル、音オーディオ・ビデオクリップファイルのストレージサービスを提供します。


ヘルプとサポート

この記事はお役に立ちましたか?

フィードバック